Производственный склад Ultra‑fresh под управлением YARUS WMS
В январе 2025 года система управления складом YARUS WMS была выбрана руководством компании «Центральный маркет» для автоматизации производственного склада агрокомплекса «Иванисово».
Агрокомплекс «Иванисово» — это современное тепличное предприятие по выращиванию овощной продукции. В агрокомплексе применяются передовые технологии и высокий уровень автоматизации, чтобы обеспечить непрерывное выращивание томатов и огурцов круглый год. Годовой объём производства свежей продукции составляет около 14 тысяч тонн.
В феврале 2025 года проект по автоматизации производственного склада вступил в активную фазу.

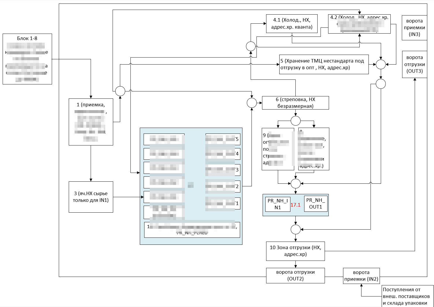
Складской комплекс является одним из звеньев в непрерывной производственной цепочке по выпуску готовой продукции — от теплицы до погрузки в транспортное средство и доставки клиенту. По факту это производственный конвейер, оснащённый следующими зонами:
- Зона карантина. Поступают поддоны (каждые 5 минут) с продукцией из теплиц, проводится выборочный контроль качества.
- Зона взвешивания и приёмки. Оснащена напольными весами, интегрированными с YARUS WMS. Сверяется план‑факт, выполняется контрольное взвешивание, обогащение свойств партии продукции (например, с РТСД указывается приоритетный канал сбыта).
- Зона фасовки и дополнительной обработки продукции. На складе организовано порядка 8 производственных линий по выпуску гофротары, сортировке и фасовке продукции, квантовке под нужный калибр, маркировке и стикеровке под требования розничных сетей.
- Зона специального температурного режима. Предназначена для длительного хранения продукции (готовой к отгрузке и сырья).
- Зона экспедиции. Здесь находятся поддоны с продукцией под резервом и готовые к отгрузке в ближайшее время.
- Зона дополнительной обработки. Проводится контрольное взвешивание на выходе и строповка собранных заказов.
Из особенностей в работе складского комплекса стоит отметить сложность технологических процессов на самом складе:
- Непрерывный конвейер поступления поддонов с продукцией из разных теплиц.
- Изменение свойств партии на каждом этапе (взвешивание, контроль качества, строповка и прочее).
- Омниканальность — отгрузка в разные каналы: крупные розничные сети, оптовики, собственные магазины, интернет‑магазины.
- Вся отгрузка клиентам проходит через модуль «Производство» системы YARUS WMS с использованием производственных спецификаций.
- Работа как с мерным (плавающий вес), так и с штучным товаром.
- Вся цепочка учёта расходных материалов — от прихода от поставщика до выпуска упаковочных коробов по заданным спецификациям.
Опыт в автоматизации производственных складов ультрафреш‑продукции у специалистов YARUS богатый, и тем не менее каждый склад при производстве имеет свои особенности. На данном объекте стоит отметить:
- Сложную технологическую карту процессов. При обследовании были «разобраны спагетти» до такого формализованного состояния.

- Требовался гибкий инструмент для настройки мультимодальных перемещений по складу с дополнительной обработкой партий (перемещение в зону строповки, отметка в партии для алгоритмов обработки СУС).
- Все QR‑коды паллет создавались на стороне ERP и передавались в СУС (поддоны из блоков теплиц поступают уже с наклейкой QR).

В течение полугода проектных работ осенью 2025 года была успешно запущена пятая редакция системы управления складом YARUS WMS 5.0 с дополнительным модулем «Производство». В настоящий момент система находится в режиме промышленной эксплуатации.
Данный проект по автоматизации ещё раз показал гибкость и высокий уровень производительности пятой редакции YARUS WMS. Уже можно отметить следующие результаты:
- Под контроль и единое управление попали все процессы на складе — режим одного окна.
- Прозрачный учёт по партиям на всём протяжении нахождения продукции на складе и до отгрузки конечному клиенту.
- Получение текущих статусов по заказам и корректировка планов в случае необходимости в режиме реального времени, что очень актуально для поточных линий.
- Исключение неравномерности загрузки как самого склада, так и поточных линий за счёт использования алгоритмов подпитки в СУС.
Планируются работы по дальнейшей автоматизации в блоках теплиц и перемещений между ними.
Получите бесплатную онлайн-демонстрацию WMS системы на 1С, знакомьтесь с реализованными проектами автоматизации склада.
Хочу посмотреть проект